PART I 準備工作
PART II 瞭解Windows 10安裝過程
PART III 製作自動安裝回應檔案
PART IV 如何使用
PART V 關閉[SMB 1.0/CIFS 檔案共用支援]功能
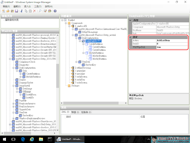
PART VI 使用DiskPart建立磁碟分割
PART VII 不要預留[保留的儲存空間]
PART VIII 指定電腦名稱與加入網域
PART IX 彈性搭配批次檔使用
PART Max 懶人包
最近勒索軟體病毒肆虐, 微軟其實一直都建議大家不要再使用SMB 1.0.
在回應檔案裏面加入PowerShell指令就可以在安裝Windows 10時關閉[SMB 1.0/CIFS 檔案共用支援]功能(預設是開啟的).
- Disable-WindowsOptionalFeature -Online -FeatureName smb1protocol -NoRestart
改好的autounattend.xml應該類似這樣:
1 2 3 4 5 6 7 8 9 10 11 12 13 14 15 16 17 18 19 20 21 22 23 24 25 26 27 28 29 30 31 32 33 34 35 36 37 38 39 40 41 42 43 44 45 46 47 48 49 50 51 52 53 54 55 56 57 58 59 60 61 62 63 64 65 66 67 68 69 70 71 72 73 74 75 76 77 78 79 80 81 82 83 84 85 86 87 88 89 90 91 92 93 94 95 96 97 98 99 100 101 102 103 104 105 106 107 108 | <?xml version="1.0" encoding="utf-8"?> <unattend xmlns="urn:schemas-microsoft-com:unattend"> <settings pass="windowsPE"> <component name="Microsoft-Windows-International-Core-WinPE" processorArchitecture="amd64" publicKeyToken="31bf3856ad364e35" language="neutral" versionScope="nonSxS" xmlns:wcm="http://schemas.microsoft.com/WMIConfig/2002/State" xmlns:xsi="http://www.w3.org/2001/XMLSchema-instance"> <SetupUILanguage> <UILanguage>zh-TW</UILanguage> </SetupUILanguage> <InputLocale>zh-TW</InputLocale> <SystemLocale>zh-TW</SystemLocale> <UILanguage>zh-TW</UILanguage> </component> <component name="Microsoft-Windows-Setup" processorArchitecture="amd64" publicKeyToken="31bf3856ad364e35" language="neutral" versionScope="nonSxS" xmlns:wcm="http://schemas.microsoft.com/WMIConfig/2002/State" xmlns:xsi="http://www.w3.org/2001/XMLSchema-instance"> <UserData> <ProductKey> <Key>W269N-WFGWX-YVC9B-4J6C9-T83GX</Key> <WillShowUI>OnError</WillShowUI> </ProductKey> <AcceptEula>true</AcceptEula> </UserData> <DiskConfiguration> <Disk wcm:action="add"> <CreatePartitions> <CreatePartition wcm:action="add"> <Order>1</Order> <Size>500</Size> <Type>Primary</Type> </CreatePartition> <CreatePartition wcm:action="add"> <Extend>true</Extend> <Order>2</Order> <Type>Primary</Type> </CreatePartition> </CreatePartitions> <ModifyPartitions> <ModifyPartition wcm:action="add"> <Active>true</Active> <Format>NTFS</Format> <Label>系統保留</Label> <Order>1</Order> <PartitionID>1</PartitionID> </ModifyPartition> <ModifyPartition wcm:action="add"> <Format>NTFS</Format> <Letter>C</Letter> <Order>2</Order> <PartitionID>2</PartitionID> </ModifyPartition> </ModifyPartitions> <DiskID>0</DiskID> <WillWipeDisk>true</WillWipeDisk> </Disk> <WillShowUI>OnError</WillShowUI> </DiskConfiguration> <ImageInstall> <OSImage> <InstallFrom> <MetaData wcm:action="add"> <Key>/IMAGE/DISPLAYNAME</Key> <Value>Windows 10 Pro</Value> </MetaData> </InstallFrom> <InstallTo> <DiskID>0</DiskID> <PartitionID>2</PartitionID> </InstallTo> </OSImage> </ImageInstall> </component> </settings> <settings pass="oobeSystem"> <component name="Microsoft-Windows-International-Core" processorArchitecture="amd64" publicKeyToken="31bf3856ad364e35" language="neutral" versionScope="nonSxS" xmlns:wcm="http://schemas.microsoft.com/WMIConfig/2002/State" xmlns:xsi="http://www.w3.org/2001/XMLSchema-instance"> <InputLocale>zh-TW</InputLocale> <SystemLocale>zh-TW</SystemLocale> <UILanguage>zh-TW</UILanguage> <UserLocale>zh-TW</UserLocale> </component> <component name="Microsoft-Windows-Shell-Setup" processorArchitecture="amd64" publicKeyToken="31bf3856ad364e35" language="neutral" versionScope="nonSxS" xmlns:wcm="http://schemas.microsoft.com/WMIConfig/2002/State" xmlns:xsi="http://www.w3.org/2001/XMLSchema-instance"> <UserAccounts> <LocalAccounts> <LocalAccount wcm:action="add"> <Password> <Value>cABhAHMAcwB3AG8AcgBkAFAAYQBzAHMAdwBvAHIAZAA=</Value> <PlainText>false</PlainText> </Password> <Description>Administrative User</Description> <DisplayName>admin</DisplayName> <Group>Administrators</Group> <Name>admin</Name> </LocalAccount> </LocalAccounts> </UserAccounts> <OOBE> <ProtectYourPC>3</ProtectYourPC> </OOBE> </component> </settings> <settings pass="specialize"> <component name="Microsoft-Windows-Deployment" processorArchitecture="amd64" publicKeyToken="31bf3856ad364e35" language="neutral" versionScope="nonSxS" xmlns:wcm="http://schemas.microsoft.com/WMIConfig/2002/State" xmlns:xsi="http://www.w3.org/2001/XMLSchema-instance"> <RunSynchronous> <RunSynchronousCommand wcm:action="add"> <Path>powershell Disable-WindowsOptionalFeature -Online -FeatureName smb1protocol -NoRestart</Path> <Description>Turn off SMB 1.0/CIFS File Sharing Support...</Description> <Order>1</Order> </RunSynchronousCommand> </RunSynchronous> </component> </settings> </unattend> |
安裝過程會看到:
安裝完成後確認:
繼續閱讀:
PART VI 使用DiskPart建立磁碟分割































































